虽然可以操作数据库的SQL Client有很多,但是仔细看会发现它可以满足跨平台,支持很多主流的数据库系统,图形化界面操作数据,提供多种导入输出方式,作为操作一个独立的应用程序。 不多,可能很多程序员倾向于选择Navicat。
今天给大家分享一款基于Java的免费开源的通用数据库管理和开发工具——DBeaver。 DBeaver适用于所有开发人员、SQL程序员、数据库管理员和分析师等,它支持任何带有JDBC驱动的数据库,EE版本也支持非JDBC数据源(MongoDB、Cassandra、Redis、DynamoDB等)。
DBeaver的功能相当丰富,包括
目前,DBeaver在Github上已经标记了18K颗星,总计1.5K个分支。
Github地址:
您可以直接从官方网站或直接从 Github 下载预构建的二进制文件。
安装方法
DBeaver 需要 Java (JRE) 1.8+ 才能运行。 具体安装步骤如下:
安装完成后,首先要做的是创建数据库连接,通过菜单“数据库”->“新建连接”打开新建连接向导窗口:
然后选择数据库类型,这里以MySQL为例:
然后填写连接信息,如Host、Username、Password:
按照步骤安装后navicat连接oracle数据库,您应该会在左侧的数据库面板中看到新建立的连接。 当我们尝试扩展时,DBeaver 会自动连接。 第一次连接时,会自动弹出下载数据库驱动的提示,此时点击下载即可。 DBeaver 将自行下载/安装以完成此步骤:
另外,值得一提的是DBeaver支持中文。 其实DBeaver的图形化界面已经很成熟了(毕竟是基于Eclipse的~),所以如果只是查询数据,甚至不需要下载SQL。 你可以直接查询你要查询的数据表。 点击两次navicat连接oracle数据库,右侧会出现查询结果。
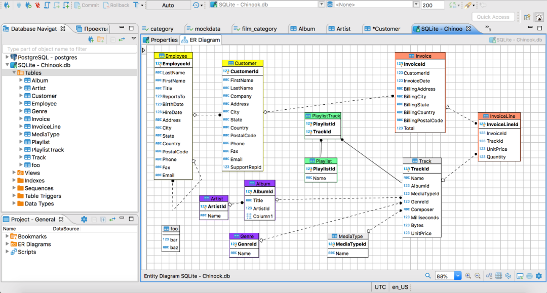
最后我们来看一下DBeaver的界面展示:
开源前线(ID:OpenSourceTop)猿女重组
,
声明:本站所有文章,如无特殊说明或标注,均为本站原创发布。任何个人或组织,在未征得本站同意时,禁止复制、盗用、采集、发布本站内容到任何网站、书籍等各类媒体平台。如若本站内容侵犯了原著者的合法权益,请联系我们进行处理。




